Trimble Connect User Forum

 View Only

 Drag and drop within Data Table not working for a user

Mikel Bastida's profile image
Mikel Bastida posted 09-04-2025 08:05

An user of our organization is not able to drag and drop columns to create filters in the Data Table part.

I can do this without issue:

For the affected user, this does not work in none of the projects. We tried live to open Trimble Connect Web  on a completely different browser (Edge, Chrome, Firefox) and logging in to see if that would fix it, and it doesn't.
The user says that since the day that Trimble Connect promted the usual "there is an update available" popup, then this functionality has not worked.
It strikes me as very odd that not even a new browser where the user was not logged in ever is not working.
What do you think could be going on? Thanks a lot.
Christoph Esseln's profile image
Christoph Esseln

It seems that Trimble has removed the drag & drop function. I find the new column editor very unwieldy.

Mikel Bastida's profile image
Mikel Bastida

@Christoph Esseln it still works for me, I have tested today. It is one user on my company that it stopped working and we cannot figure out why.

The feature is advertisted in the documentation.

Drag & drop column names to the Group by area on top of the table to create different groupings. In the example below, objects have been first grouped by class, then by material. 

If it stopped worked I don't think it was intentional (?).

Regarding why it stopped working the ticket I opened with support has escalated so no idea what will be the response.

Tibor Kovács's profile image
Tibor Kovács

Hi,

Do those who can't drag-drop have touch screens? Some behaviour changed in those cases, to support mobile devices.

If they could disable the touch feature (and then reopen the project) then it gets back to the usual look and feel.

Tibor

Mikel Bastida's profile image
Mikel Bastida

Update: with some exchange of messages with Trimble support I have been able to identify the issue further. It seems that when Trimble Connect knows you have a touch screen, the drag and drop gets automatically deactivated. 

Since we have many laptops that now come with a touch screen by default, there are lots of users affected even if they never use the touch screen and keep using the laptop with mouse and keyboard.

Here is my observation: when I simulate a computer with a touch screen, the UI disables the drag and drop.

this goes away as soon as touch screen is added (in my case via simulation):
Christoph Esseln's profile image
Christoph Esseln

Hi Mikel, 

It remains a mystery to me. It still works on my private PC at home. It doesn't work on the company PC. My IT department has already checked many things, but can't find the cause. We have already tried different browsers, emptied the cookies and caches, incognito mode, administrator mode, etc. I recently got a new laptop, but my colleagues are still working on their old laptops and it no longer works for them either. The old laptops also had touchscreens. The problem has existed since the "Group by" button was added. I have been waiting a few days for an answer from Trimble Support. 
Mikel Bastida's profile image
Mikel Bastida

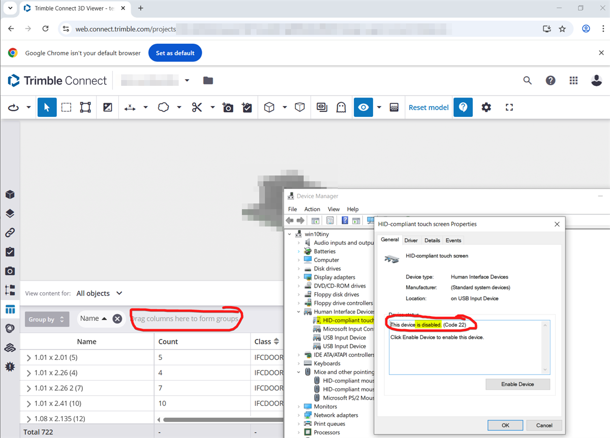
For example, I am able to bring it back by disabling the touchscreen.

Device Manager --> Human Interface Devices --> "HID-compliant touch screen" --> right click and disable.

The drag and drop option came back, but I wish this was not happening and it just worked. I also want to have the touch screen.
Christoph Esseln's profile image
Christoph Esseln

Thank you Mikel for your help! I was very blocked in my work! But now it's finally working again! 

Have a good day!