Novapoint Water & Sewer Library

How to export generic properties to IFC by editing the conversion rule 

08-26-2021 08:47

How to export generic properties to IFC by editing the conversion rule

In this example, generic properties have been added to all WS objects in a trench called "Trase2". See photo number 1 below:

Picture number 1

Step 1. Check the information on your objects

View the trench (trase2) in 3D, and press one of the objects. Check that you have the properties which you added.

Picture number 2

Step 2. Create an "export to IFC" task and press "Select conversion rules"


Picture number 3

Chose one suited conversion rule (for example "WS2IFC" (Water and sewer 2 IFC)) and then press edit.

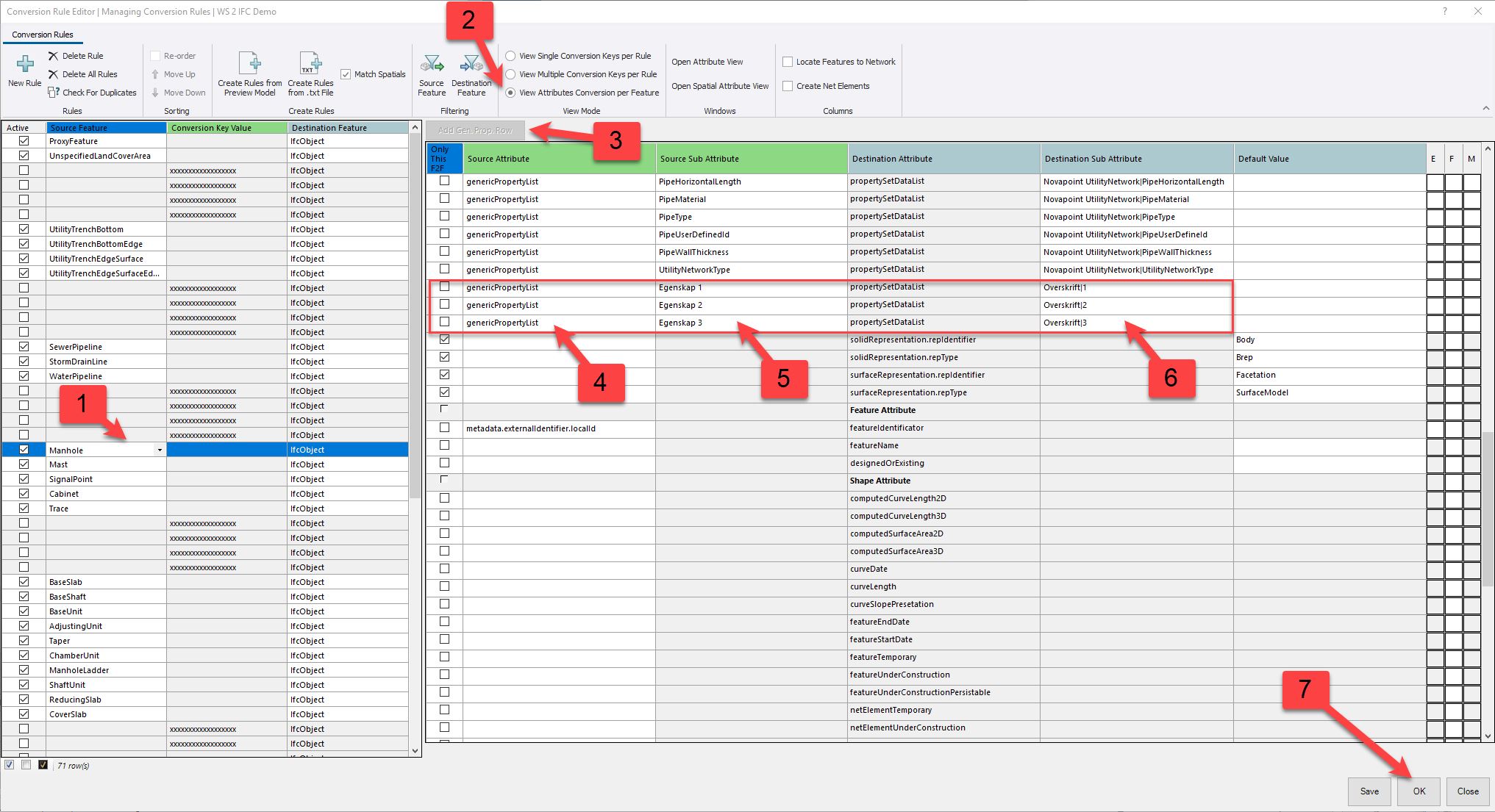
Step 3. Edit the conversion rule

In order to export the properties that you have created, you will have to add this to the conversion rule. You can do this by these 7 steps.
1. Activate the line with "manhole" (we want to choose an object that we know we have added properties too)
2. Then click “View Attributes Conversion per Feature” (the window below will appear)
3. Press “Add Gen. Prop.Row”
4. Use the drop-down menu to choose "GenericPropertyList" (important to use drop-down menu)
5. Use the drop-down menu to choose the property which you have created (see picture number 1 above).
6. Write first the name of the headline you want for your properties, then separate by adding this symbol | (vertical line) then write the name you want for that specific property on the other side of the line. 
7. Save the conversion rule and close.

Picture number 4

Picture 4 zoomed.

Step 4. Finish the export of the IFC file 

    After editing the conversion rule, you can now finish the export and save it as an IFC file on your computer. 

     

    Step 5. Open the IFC file in a 3D-viewer 

    • Notice where the headline «Overskrift” comes from in the conversion rules (the text before this sign| see marker number 6).
    • Notice the headline of each property is called 1, 2 and 3 (this is the text that comes after the sign | in the conversion rule. See marker number 6)
    • Notice the Value A, B, and C, these are the values from the object. This value is read by the software, and will always give the actual value from the property. See picture number 1.

    Picture number 5

     

     

     

     

     

     

     

     

     

     

     

     



     

    Statistics
    0 Favorited
    42 Views
    0 Files
    0 Shares
    0 Downloads

    Related Entries and Links

    No Related Resource entered.